MambaSL: Exploring Single-Layer Mamba for Time Series Classification

Avatar
Poster
Voice is AI-generated
Connected to paperThis paper is a preprint and has not been certified by peer review

MambaSL: Exploring Single-Layer Mamba for Time Series Classification

Authors

Yoo-Min Jung, Leekyung Kim

Abstract

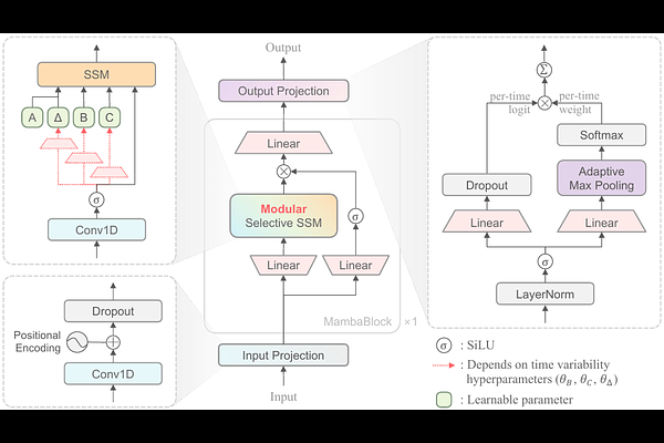
Despite recent advances in state space models (SSMs) such as Mamba across various sequence domains, research on their standalone capacity for time series classification (TSC) has remained limited. We propose MambaSL, a framework that minimally redesigns the selective SSM and projection layers of a single-layer Mamba, guided by four TSC-specific hypotheses. To address benchmarking limitations -- restricted configurations, partial University of East Anglia (UEA) dataset coverage, and insufficiently reproducible setups -- we re-evaluate 20 strong baselines across all 30 UEA datasets under a unified protocol. As a result, MambaSL achieves state-of-the-art performance with statistically significant average improvements, while ensuring reproducibility via public checkpoints for all evaluated models. Together with visualizations, these results demonstrate the potential of Mamba-based architectures as a TSC backbone.

Follow Us on

0 comments

Add comment